Nell’API di Windows la lunghezza massima per un percorso è il MAX_PATH, definita come 260 caratteri. Un percorso locale è strutturato nel seguente ordine: lettera di unità, due punti, barra rovesciata, componenti del nome separati da barre rovesciate e un carattere di terminazione null. Ad esempio, il percorso massimo nell’unità D è “D:\una stringa di percorso di 256 caratteri<NUL>”, dove “<NUL>” rappresenta il carattere di terminazione invisibile per la tabella codici di sistema corrente.

A partire da Windows 10 (versione 1607), le limitazioni di MAX_PATH sono state rimosse dalle funzioni comuni di file e directory Win32. Però per utilizzare il percorso esteso, è necessario eseguire una modifica di una chiave del Registro di sistema.

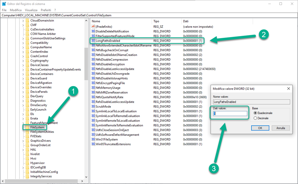
Per attivare il funzionamento del percorso esteso procedere così:

  1. Premere tasto Windows + R e digitare REGEDIT.
  2. Nell’editor del Registro di sistema, andare alla seguente posizione: HKEY_LOCAL_MACHINE\SYSTEM\CurrentControlSet\Control\FileSystem.
  3. Selezionare la voce denominata: LongPathsEnabled.
  4. Nel campo Dati valore, immettere un valore di 1. In questo modo verrà attivata l’opzione sui percorsi lunghi.

image

Se la chiave del Registro di sistema non esiste, è possibile aggiungere la voce anche effettuando le seguenti operazioni:

  1. Con la cartella FileSystem selezionata, fare clic con il pulsante destro del mouse nello spazio vuoto della colonna Nome in cui si trovano le chiavi del Registro di sistema.
  2. Seleziona Nuovo.
  3. Scegliere il valore DWORD (32 bit).

SNAGHTML6fe16738

  1. Fare clic con il pulsante destro del mouse sulla chiave appena aggiunta e scegliere Rinomina.
  2. Assegnare alla chiave il nome LongPathsEnabled e premere Invio.
  3. Fare doppio clic sulla voce LongPathsEnabled per aprire la chiave. 
  4. Nel campo Dati valore, immettere un valore di 1. In questo modo verrà attivata l’opzione sui percorsi lunghi.
  5. Affinché tutte le app del sistema riconoscano il valore della chiave, potrebbe essere necessario riavviare il computer.

Metodo alternativo

Potete utilizzare questo metodo alternativo per applicare i cambiamenti direttamente tramite Criteri di gruppo nel seguente percorso: Configurazione computer > Modelli amministrativi > Sistema > File system > Attiva percorsi lunghi NTFS.

Se la versione di Windows utilizzata è la RTM 1067 o più recente, ovvero da “Anniversary Update” in poi, la procedura può anche essere questa:

  1. Eseguire l’Editor Criteri di Gruppo (Group Policy Editor) premendo il Tasto Windows e digitando gpedit.msc, quindi premendo Invio.
  2. Navigare in Criteri Computer Locale > Configurazione computer > Modelli Amministrativi > Sistema > File system.
  3. Localizzare l’opzione Abilita percorsi lunghi Win32 e abilitarla con un click.

image

image

Nota Importante:
I problemi causati da una modifica errata del Registro di sistema di Windows potrebbero rendere inutilizzabile il sistema operativo in uso. Microsoft fornisce un’ampia gamma di informazioni fondamentali sul Registro di sistema nella Microsoft Knowledge Base.Utilizzare l’editor del Registro di sistema Microsoft solo a proprio rischio e solo dopo aver eseguito il backup del Registro di sistema come indicato per il sistema operativo in uso nell’articolo di Microsoft Come eseguire il backup e il ripristino del Registro di sistema in Windows e nella soluzione correlata Come eseguire il backup del Registro di sistema. Ulteriori informazioni sul Registro di sistema sono disponibili anche negli argomenti della Guida dell’editor del Registro di sistema Microsoft.

Per ulteriori info: https://docs.microsoft.com/en-us/windows/win32/fileio/maximum-file-path-limitation

Come eliminare la limitazione di default del percorso di 256 caratteri (MAX_PATH) in Windows 10
Sharing post